GALILEO

Software for scales management

GALILEO is a unique software used to support management for scales selling companies

  • You will organize all the information related to a given scale, e.g. the weighing scale verification certificate, contracts, etc.
  • You will never miss any deadline for verification, calibration or maintenance of the scale.
  • You will organize the technical documentation concerning maintenance, repair and calibration events.
  • You will supervise the trade department and relations with your customers
  • You will receive a tool supporting the sales process based on the so called “chance” mechanism

Customers and scales

Using Galileo software, you can define any number of customers
and assign a given number of weighing scales to each of them,
including detailed information on the scales’ parameters.

To each customer you can add any number of:
- contact details, e.g. branch office, local office, etc.
- contact persons
- events, e.g. meetings, tenders, presentation, etc.
- information about installed scales

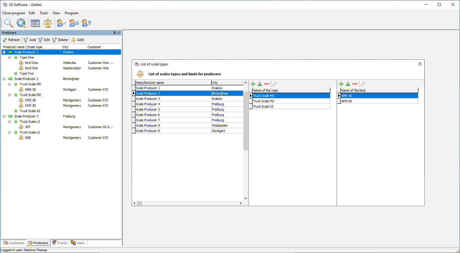
Weighing scales manufacturers

Galileo enables to create a base with information about weighing scales manufacturers. Every manufacturer can be assigned any number of weighing scales’ types and kinds (e.g. palette scales, truck scales, etc.).
Such a distinction allows for a quick search of e.g. a specific quantity of scales sold in a given period of time or in a specific region.

Any weighing scales manufacturer can also be assigned the same information as in the case of a standard customer (address details, contact persons, etc.).

"Chances" - i.e. potential new customers

The potential customers are present in the software under the “Chances” tag. The “Chances” are new, promising companies interested in buying a scale. “Chances” have most functions used in the customers, except for the option to assign scales.

Each chance has information on the source of contact and a percentage of chance to finalize the transaction. After the first transaction has been concluded, the “Chance” can be moved into the list of customers where it will be assigned a specific weighing scale.

Weighing Scale Verification

Companies selling a great number of scales a year often forget about the dates of the scales’ verification. Galileo software automatically calculates the date of the next verification and starts to remind about it some time before the specific date (to be set for each scale). Such reminders are generated for all the users who were assigned to a given verification while setting the reminder. You can also create a list of all the verification operations of a given type taking place during a specific period of time and in a given area.

Scales management

In Galileo each scale has a number of detailed parameters. The software enables to assign each entered scale to a given customer or a manufacturer.

The user can add the following to every scale:

  • verification, with the possibility to generate reminders
  • any number of files, in the form of photos, scanned documents, letters
  • any number of events of the selected type along with reminders
  • information concerning the scale installation
  • scale maintenance and repair documentation (maintenance date, status, maintenance type + reminders)

dodanie
LEGALIZACJI

dodanie
PLIKÓW

dodanie
ZDARZEŃ

dodanie informacji o
MONTAŻU

dodanie informacji o
SERWISIE

Current events management

Galileo will remind you about the dates of upcoming events

The current events handling mechanism applies to the customers, producers and weighing scales. An event can be of any type and status. The event type is determined by its purpose - e.g. "meeting". Whereas the status provides information whether one should be reminded about a given event, who should be reminded and how far in advance. Thanks to the events mechanism one can trace, e.g. the entire history of contacting a given customer. Each event can be assigned any number of files.

Knowledge base

In Galileo program the knowledge base comprises a function used to create tables the content of which can be freely defined. The type and number of fields depend on the user.

Thanks to the “knowledge base” mechanism one can, e.g. catalogue the addresses of companies renting mass standards or cranes.

Information search

Galileo software offers a very convenient mechanism to search for information stored in the database. From the search engine level one can easily open a window including full details of the item search for (e.g. a customer).

All users of the program can take advantage of the information search mechanism. Accounts with restricted access to data can only check the presence of a given entry in the data base, without accessing the source. “Knowledge base” has its own independent search engine.

Local network operation

Galileo software has been designed for efficient network operation. The technologies used allow to combine any number of programs into a network.

Remote work - access via the Internet

Galileo software can be operated via the Internet. If the data base server is set up properly, remote connections can be established. During remote operation the speed of the program greatly depends on the quality of the Internet connection.

ADMINISTRATOR
USER
RESTRICTED USER

Users management

There are three user levels in the program:
- administrator
- user
- restricted user

Compared to the administrator, the “regular” user faces some restrictions while accessing some of the program functions. The “restricted user” account is an account from the level of which one can generally access only the factions which have been made available specifically to the given account (the restricted account is recommended for users working remotely).

Download DEMO

PASSWORD: Admin

Newsletter

Subscribe for a newsletter

Adres e-mail zostal pomyślnie dodany do newslettera.
Adres e-mail został pomyślnie wypisany z newslettera.
Operacja zakończona niepowodzeniem.