GALILEO

Oprogramowanie do zarządzania wagami w nowoczesny sposób

GALILEO to unikalne oprogramowanie służące do wspomagania zarządzania firmą z branży przemysłu wagowego

  • Uporządkujesz wszystkie informacje związane z daną wagą np. świadectwo legalizacji, umowy, itp.
  • Dopilnujesz terminów legalizacji, wzorcowania i konserwacji wag
  • Uporządkujesz dokumentację techniczną z wizyt serwisowych i wzorcowań
  • Wprowadzisz nadzór nad działem handlowym i relacjami z kontrahentami
  • Otrzymasz narzędzie wspierające proces sprzedaży w oparciu o mechanizm tzw. "szans"

Kontrahenci i wagi

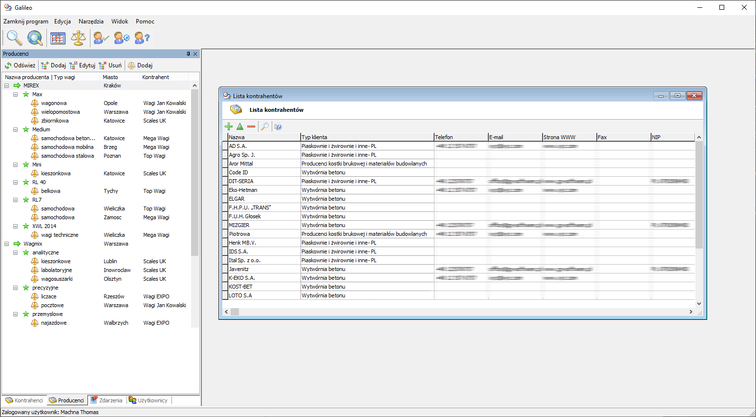
Oprogramowanie Galileo pozwala na zdefiniowanie dowolnej liczby kontrahentów oraz przypisanie każdemu odpowiedniej ilości wag
ze szczegółowymi informacjami o ich parametrach.

W ramach jednego kontrahenta użytkownik ma możliwość dodania dowolnie wielu:

  • danych adresowych np. filia, oddział, itp.
  • kontaktów
  • zdarzeń np. spotkanie, przetarg, prezentacja itp.
  • wag

Baza wiedzy
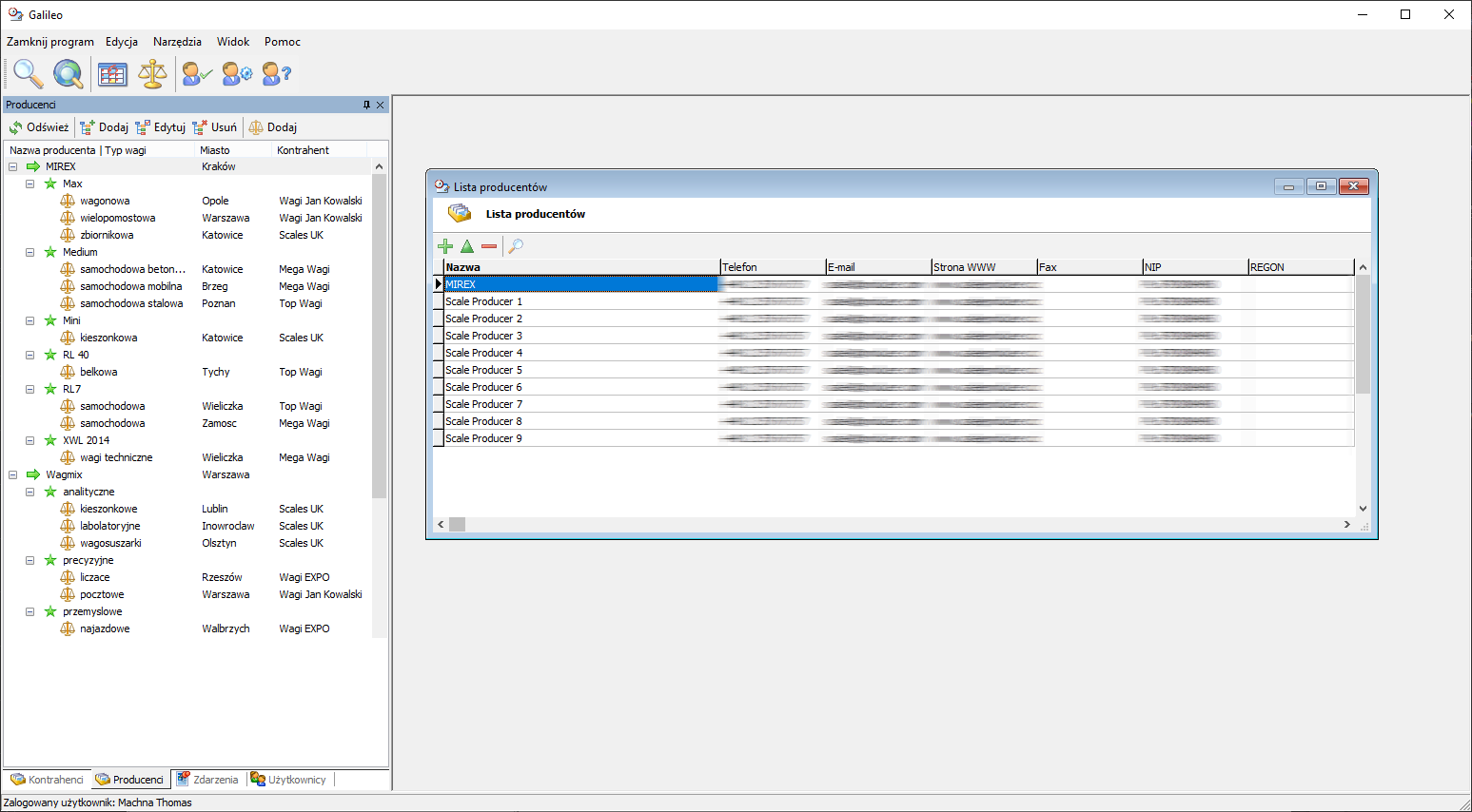
o producentach wag

Galileo pozwala na tworzenie bazy zawierającej informacje o producentach wag. Do każdego producenta można dodać dowolną liczbę typów i rodzajów wag (np. paletowe, samochodowe itp). Takie rozgraniczenie umożliwia szybkie wyszukanie np. konkretnej ilości sprzedanych wag w danym przedziale czasowym lub w określonym regionie (np. w Małopolsce).

Do producenta wagi można również przypisać te same informacje, co do standardowego kontrahenta (adresy, kontakty, itp.).

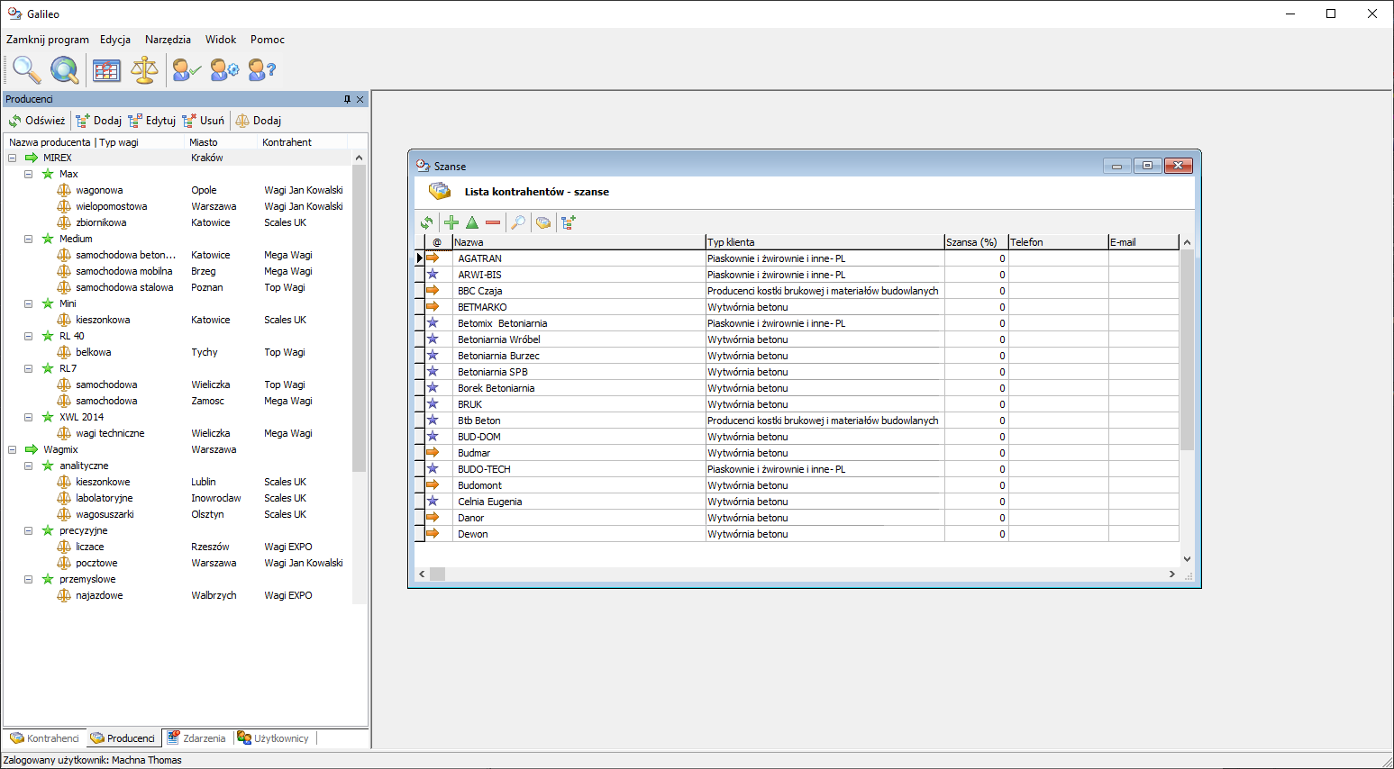
Mechanizm Szans - czyli potencjalni nowi kontrahenci

Potencjalni kontrahenci występują w programie pod nazwą "szanse". "Szanse" - to nowe, rokujące przedsiębiorstwa, które są zainteresowane kupnem wagi. "Szanse" posiadają większość funkcji kontrahentów poza opcją przypisywania wag.

Szansa posiada źródło pozyskania kontaktu oraz procent szansy na sfinalizowanie transakcji. Po pierwszej zrealizowanej transakcji „Szansę” można przenieść na listę kontrahentów gdzie zostanie przypisana do niego konkretna waga.

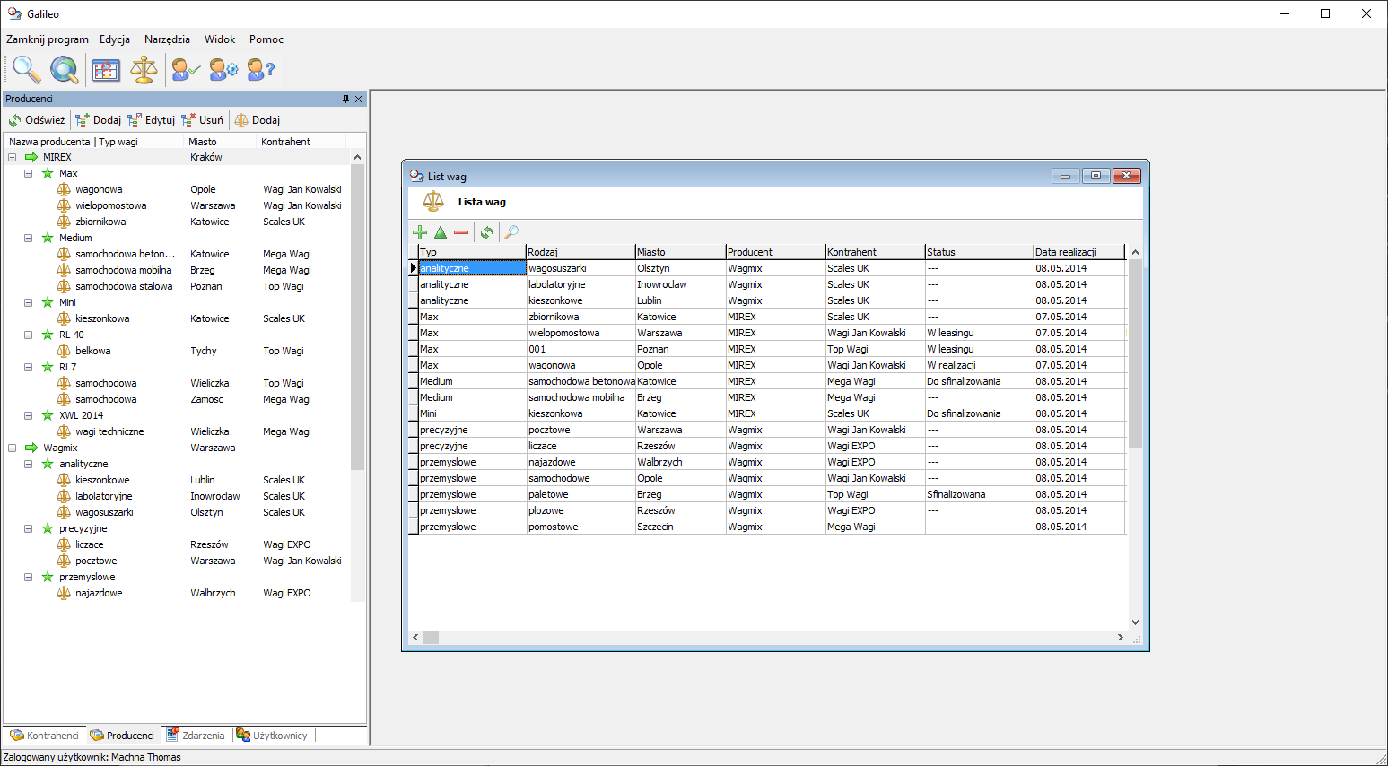
Legalizacje wag

Firmy sprzedające wiele wag rocznie często zapominają o zbliżających się terminach legalizacji. Oprogramowanie Galileo samo wylicza terminy kolejnych legalizacji i odpowiednio wcześniej (do ustawienia dla każdej wagi) zaczyna o nich przypominać.

Przypomnienie wygenerowane będzie dla wszystkich użytkowników, którzy zostali przypisani do danej legalizacji w momencie tworzenia przypomnienia.

Istnieje również możliwość stworzenia listy wszystkich legalizacji danego typu z zadanego okresu czasu na danym terenie.

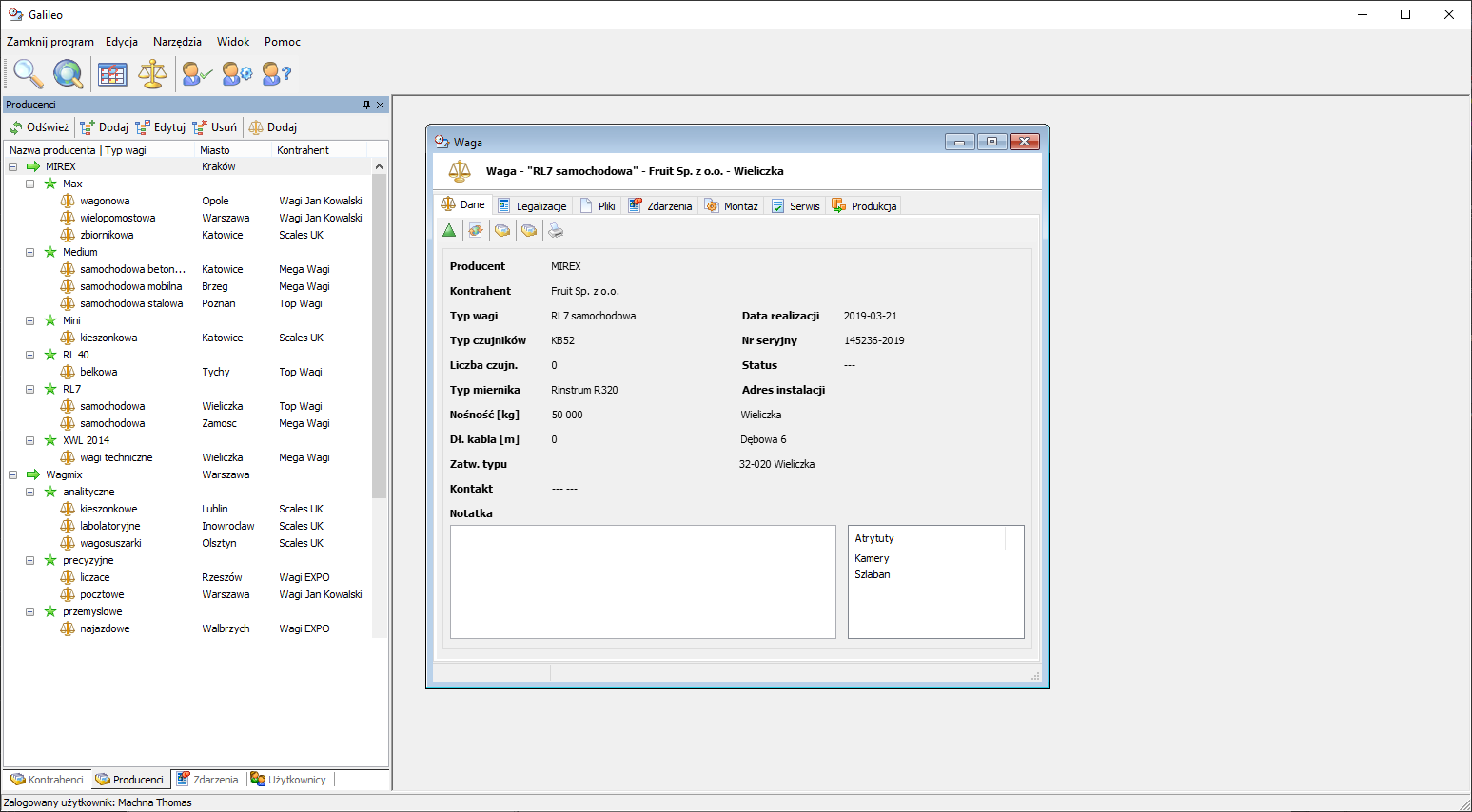
Zarządzanie wagami i ich dokumentacją

W programie Galileo każda waga posiada szereg szczegółowych parametrów. Program pozwala przypisać każdą wprowadzoną wagę do danego kontrahenta i producenta.

Użytkownik ma możliwość dodania do każdej wagi:

  • legalizacji, z opcją generowania przypomnień
  • dowolnej liczny plików, w postaci zdjęć, skanów, pism
  • dowolnej ilości zdarzeń wybranego typu wraz z przypomnieniami
  • informacji o montażu wagi
  • dokumentacji z serwisu wagi (data serwisu, status, typ serwisu + przypomnienia)

dodanie
LEGALIZACJI

dodanie
PLIKÓW

dodanie
ZDARZEŃ

dodanie informacji o
MONTAŻU

dodanie informacji o
SERWISIE

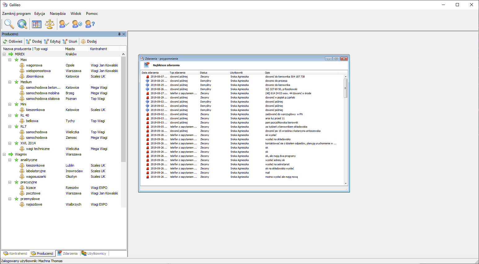
Zarządzanie bieżącymi zdarzeniami

Galileo przypomni o terminach nadchodzących zdarzeń

Mechanizm obsługi bieżących zdarzeń dotyczy kontrahentów, producentów i wag. Zdarzenie może mieć dowolny typ oraz dowolny status. Typ zdarzenia określa jego przeznaczenie - np. "spotkanie". Natomiast status informuje o tym czy dane zdarzenie ma być przypominane i jeśli tak to komu i z jakim wyprzedzeniem. Dzięki mechanizmowi zdarzeń można prześledzić np. całą historię kontaktów z danym kontrahentem.

Do każdego zdarzenia można przypisać dowolną liczbę plików.

Baza wiedzy

W programie Galileo baza wiedzy stanowi funkcję pozwalającą na tworzenie tabel, których zawartość jest dowolnie definiowana. Typ oraz ilość pól zależy od użytkownika.

Dzięki mechanizmowi "bazy wiedzy" można np. skatalogować adresy firm zajmujących się wypożyczaniem wzorców mas czy dźwigów.

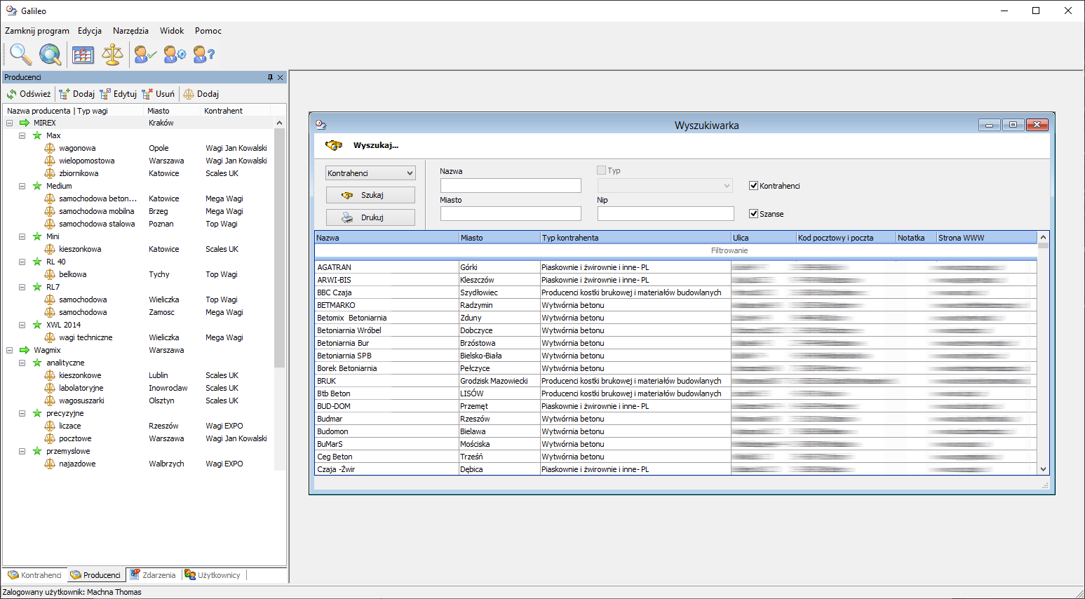
Wyszukiwanie informacji

Program Galileo posiada wygodny mechanizm wyszukiwania informacji zgromadzonych w bazie danych. Z poziomu wyszukiwarki można w łatwy sposób otworzyć okno z pełnymi danymi szukanego elementu (np. kontrahenta).

Z mechanizmu wyszukiwania informacji mogą korzystać wszyscy użytkownicy programu. Konta o zawężonym dostępie do danych mogą jedynie sprawdzić czy dany wpis figuruje w bazie danych, bez dostępu do źródeł. "Baza wiedzy" posiada własną, niezależną wyszukiwarkę

Praca w sieci lokalnej

Program Galileo projektowany został z zmyślą o wydajnej pracy w sieci. Zastosowane technologie pozwalają na połączenie dowolnej ilości programów w sieć.

Praca zdalna - dostęp przez Internet

Program Galileo przystosowany jest do pracy przez sieć Internet. Przy odpowiedniej konfiguracji serwera bazy danych możliwe jest ustanawianie połączeń zdalnych.

Szybkość działania programu w przypadku pracy zdalnej zależy w dużej mierze od jakości łącza internetowego.

ADMINISTRATOR
UŻYTKOWNIK
UŻYTKOWNIK
OGRANICZONY

Zarządzanie użytkownikami

W programie występują trzy poziomy użytkowników:

  • administrator
  • użytkownik
  • użytkownik ograniczony.

Użytkownik "zwykły" w porównaniu z administratorem posiada pewne obostrzenia w dostępie do niektórych funkcji programu. Konto "użytkownika ograniczonego" jest kontem, z poziomu którego generalnie istnieje dostęp tylko do tych funkcji, które zostaną dla danego konta specjalnie udostępnione (konto ograniczone zalecane jest dla użytkowników pracujących zdalnie).

pobierz wersję demonstracyjną

Hasło startowe: Admin

Newsletter

Zapisz się do newslettera

Adres e-mail zostal pomyślnie dodany do newslettera.
Adres e-mail został pomyślnie wypisany z newslettera.
Operacja zakończona niepowodzeniem.